This website requires JavaScript.
Explore
Help
Register
Sign In
go
/
did-it
Watch
1
Star
0
Fork
0
You've already forked did-it
Code
Issues
Pull Requests
Actions
Packages
Projects
Releases
Wiki
Activity
2
Commits
2
Branches
2
Tags
63c51774b69669d6235ccffb715a2ffd56c1ef5a
Go to file
Code
Clone
HTTPS
Tea CLI
Open with VS Code
Open with VSCodium
Open with Intellij IDEA
Download ZIP
Download TAR.GZ
Download BUNDLE
Michael Muré
63c51774b6
marginally more working
2025-03-13 11:26:39 +01:00
did-key
marginally more working
2025-03-13 11:26:39 +01:00
resources
initial import, barely working
2025-03-12 14:14:43 +01:00
verifications
/ed25519
marginally more working
2025-03-13 11:26:39 +01:00
.gitignore
marginally more working
2025-03-13 11:26:39 +01:00
did.go
marginally more working
2025-03-13 11:26:39 +01:00
errors.go
initial import, barely working
2025-03-12 14:14:43 +01:00
go.mod
initial import, barely working
2025-03-12 14:14:43 +01:00
go.sum
initial import, barely working
2025-03-12 14:14:43 +01:00
interfaces.go
marginally more working
2025-03-13 11:26:39 +01:00
LICENSE.md
initial import, barely working
2025-03-12 14:14:43 +01:00
Readme.md
initial import, barely working
2025-03-12 14:14:43 +01:00
Readme.md
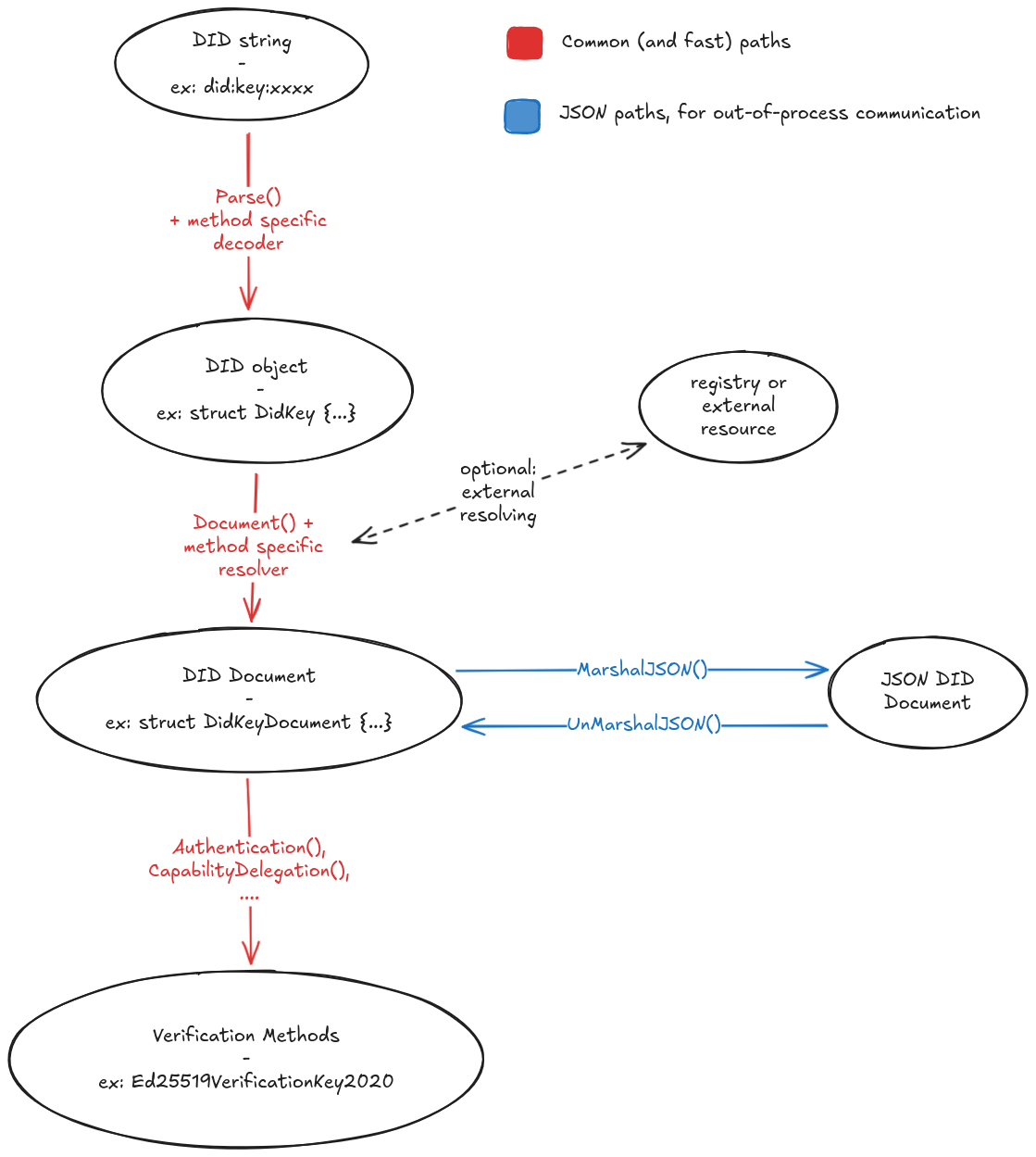
DID spec concepts:
go-did
concepts:
Reference in New Issue
View Git Blame
Copy Permalink
Description
Decentralized Identifiers (DIDs), fast and simple
Readme
792
KiB
Languages
Go
100%